Document export from the worklist
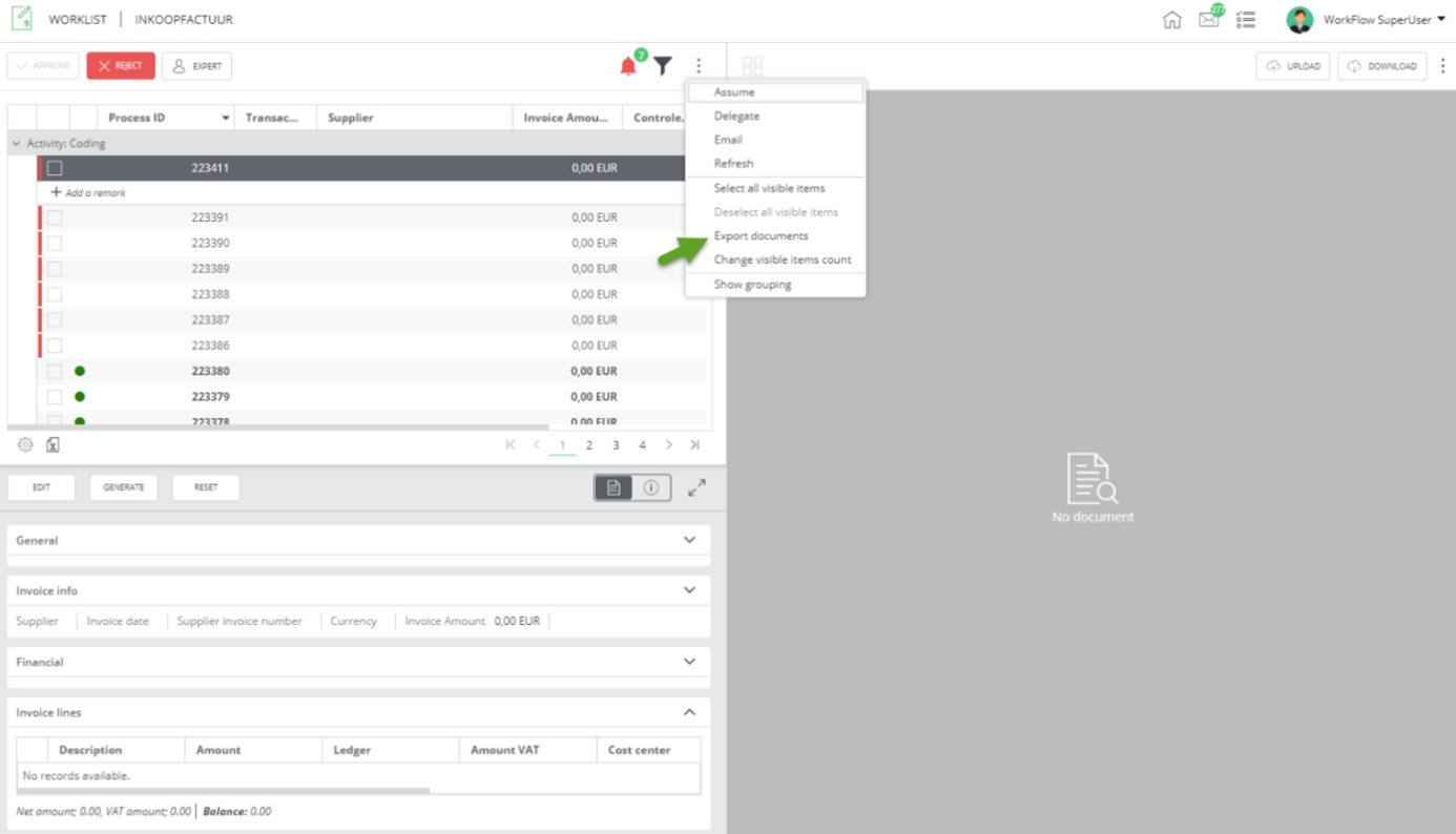
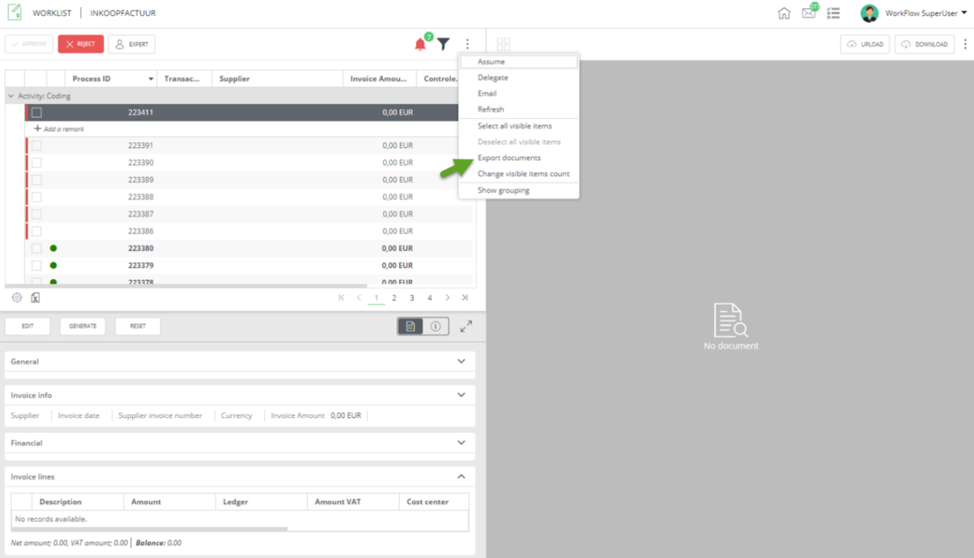
Another feature of the worklist is the document export functionality. This can be used by clicking the three dots in the top right of the worklist screen and selecting “Export documents”. This way for each transaction in the worklist the first page of the main document is exported.

The pages are gathered in a .zip file which is sent to the e-mail address of the logged in user.
Please note this option is only available when a specific activity is selected in the filter.